In the race to outsmart evolving cyber threats, Q-FlexiViT’s quantum-inspired vision transformer slashes false alarms and boosts accuracy. Could this transform intrusion detection forever?
Modern networks generate huge volumes of encrypted and fast-changing traffic. Classic intrusion detection systems struggle here: rule-based engines miss new attack patterns, while simple machine-learning models either overfit or raise too many false alerts. Security teams end up drowning in noise or, worse, overlooking critical events.
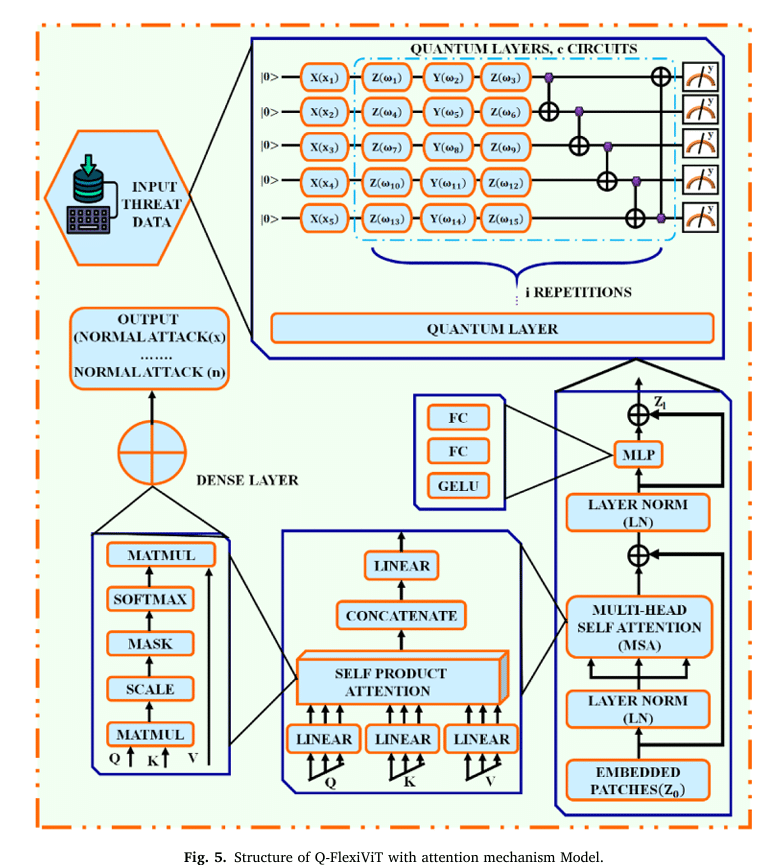
Against this backdrop, Q-FlexiViT is a new intrusion detection model that treats network traffic like an image and uses a quantum-inspired, flexible vision transformer architecture to learn rich spatial–temporal patterns. An Octopus-inspired optimisation algorithm tunes key settings, helping the model reach better accuracy without becoming impractically heavy.
Why classic IDS needs an upgrade
Traditional IDS tools are usually:
Signature-based, matching traffic to known attack patterns.
Conventional machine learning (ML)-based, using hand-crafted features and shallow models.

These designs struggle because:
- Attackers quickly change payloads and sequences, breaking signatures.
- Manual feature engineering may miss subtle interactions.
- At scale, many systems either miss attacks or generate too many false positives.
Deep learning helps, but many models still treat traffic as flat vectors, ignoring structure across features and time.
Turning traffic into images
Q-FlexiViT first reshapes traffic into a form a vision transformer can handle:
- Flow records or samples are converted into fixed-length feature sets.
- Features are arranged in a two-dimensional (2D) grid, so rows and columns encode structure (for example, feature group vs time).
- The grid is divided into patches; each patch becomes a token for the transformer.
This way, network data becomes a structured “image” where spatial patterns correspond to complex behaviours in the network.
Quantum-inspired and flexible architecture
On top of this representation, Q-FlexiViT builds a quantum-inspired, flexible ViT:
- Quantum-inspired embeddings encode multiple aspects of the data in each token more compactly, enabling richer relationships to be captured without exploding parameters.
- Flexible patch sizes and depths allow scaling the same core design for different compute budgets.
- Self-attention focuses on the most informative patches and feature interactions for distinguishing normal from malicious traffic.
For designers, this means a single architecture that can be tuned for server-class hardware or lighter edge platforms.
Octopus-inspired optimisation
Instead of manual trial-and-error on dozens of hyperparameters, Q-FlexiViT uses an Octopus-inspired metaheuristic to search for good settings.
In simple terms, this optimiser:
- Explores combinations of model and training parameters more intelligently.
- Helps avoid poor local minima.
- Achieves better trade-offs between accuracy, convergence speed and complexity.
This reduces engineering effort when adapting Q-FlexiViT to new datasets or deployments.

Performance in practice
Q-FlexiViT is evaluated on standard intrusion-detection datasets containing multiple attack types and normal traffic. Using train/validation/test splits and metrics such as accuracy, F1-score and false positive rate, the results show:
- Higher overall detection accuracy than traditional ML and many deep baselines.
- Better recall on difficult or rare attack classes.
- Lower false positives are crucial for real-world security operations centres (SOCs).
The model delivers these gains without unreasonable growth in size, thanks to its compact encoding and flexible design.
Deployment and use cases

From a practical standpoint:
- Full models can run on graphics processing units (GPUs) or strong central processing units (CPUs) in central security centres.
- Reduced versions can be mapped to artificial intelligence (AI) accelerators, field-programmable gate array (FPGAs) or SOCs at the edge.
- The same design pattern can support intrusion detection systems (IDS) for 5G slices, Internet of Things (IoT) networks and industrial systems.
Q-FlexiViT fits as an intelligent IDS layer in a defence-in-depth strategy, complementing firewalls and signature-based tools and being retrainable as new threats emerge.
Authored By: Dr K Mithra. The author is an independent RF and wireless researcher in Scottsdale, Arizona, specialising in compact antenna arrays, 5G/beyond-5G networks, physical-layer security, and AI-driven systems. With 80+ peer-reviewed publications and hands-on builds spanning microstrip arrays to m-MIMO and embedded AI, she turns complex antenna and cybersecurity ideas into practical electronics and network solutions.






