Due to the outbreak of Covid-19 pandemic, a new technology called touchless sense switch (TSS) has been introduced, which helps read human inputs without touching any equipment or switch panel. Each button/switch that needs human input through physical touch can be replaced with a sensing area activated by TSS whose broad designing process is described here
Necessity is the mother of all inventions. And so is this new technology—touchless sense switch (TSS). The latest challenges faced by people around the globe due to the outbreak of Covid-19 pandemic have compelled new means of human-machine interactions. This means not only maintaining safe distance from commonly/publicly used switch panels but also controlling these without having any physical contact.
Touchless sense switch is designed to read human inputs without requiring a person to touch any equipment or switch panel.
Each button/switch that needs human input through physical touch can be replaced with a sensing area activated by TSS. A finger or a pointing object held at close proximity (~1cm) above the sensing area of the switch to be operated for a pre-defined period (for example, till red LED stays on for few seconds at least) would result in activation/deactivation of the switch. This technique/methodology has several advantages that are described later in this article.
Problem statement
Numerous consoles exist at various public locations or establishments that are operated by the public or employees/workers on a large scale. These consoles take input in the form of physical human touch (tapping pads or pressing buttons) from numerous users many times in a day. The following are a few of the equipment/devices that fall under this category:
- Elevators
- Public telephones
- Coffee vending machines
- Train ticket vending machine
- Keypads on ATM machines
- Other applications in home automation
The following are the limitations or cons of existing (electro-mechanical pressing or touch-based) switches:
- These switches should not be used in certain pandemic situations such as Covid-19, where the virus can spread by just a touch/press of switches on any equipment or device placed in public areas.
- These need maintenance and regular cleaning.
- Electro-mechanical switches are prone to wear and tear and need replacement frequently.
Solution
Requirements
The following are the requirements as a solution to the above problem statement:
- A new technique/technology is required to read human inputs (human-machine interface) without the need to touch a pad or press a button.
- Must replicate the existing model without any dependency or addition of another entity by the user.
- Simple and seamless integration into the hardware architecture of the existing or new system.
- Behaviour of switches (pushbutton, on-off one-way, two-way, etc) can be set in the form of configuration parameters—all modules to remain the same, only configuration settings will alter the behaviour.
- Must require less or zero maintenance.
- Change in the behaviour of the new mode of switching should be possible without changing any component in the system.
- Scope to add or integrate with another technology (Alexa, Wi-Fi, or remote control).
Hardware requirements
New hardware gets added to the existing or new system that facilitates reading a human input without touching the equipment in any form. The hardware setup contains the following:
Main logic. Microcontroller is required.
Input component. Proximity sensors as many as the number of switches are required. These sensors must have good sensitivity and should react only if an object is placed within 1cm proximity.
Switching component. Relay or a high-voltage electronic switching transistor to close high-voltage circuits is required. A low-voltage transistor is good enough for closing low-voltage circuits.
Memory to store configurations and states of each switching is required.
Sensors for sensing the raw event
The following technologies can be applied to realise the solution of touchless sense panel:
- Ultrasonic proximity sensors. Each button on panels can be replaced by one sense module/area. Each sense module/area acts as an ultrasonic transmitter and receiver.
- Infrared proximity sensors. Each button on the panels can be replaced by one sense module/area. Each sense module/area has one IR transmitter and one IR receiver.
The functional logic of these proximity sensors is like the proximity sensors that are embedded on mobile phones that switch off the display during a call when the mobile phone is placed next to the ear. When the mobile phone is moved away from the ear/object, the display gets switched on. Similar logic has been used here with better sensitivity and tuning so that only very close proximity (~1cm) objects get sensed.
Proposed scalable hardware architecture is shown in Fig. 1.

Software requirements
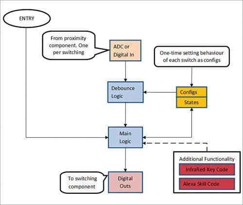
The software running in a microcontroller should do the following:
- Read the raw outputs from proximity sensors and process the raw signals (analogue or digital) when a finger is placed near proximity sensors.
- Apply debouncing logic.
- Set output based on the results of debounce logic.
- In case the switch type is on-off, save the state of this switch in memory so that it can be restored after power resumption in case there is a power failure.
Proposed event-driven software architecture of touchless sense switching is shown in Fig. 2.

Operating new touchless sense switching panels
Below are the two technologies that can be leveraged to realise the touchless sense switch panel as a solution.
Using ultrasonic proximity sensors. Fig. 3 shows the transformation from present button-based panel to touchless sense switching panel using ultrasonic sensors. Each ultrasonic proximity sensor acts as an ultrasonic emitter and receiver.

Using infrared (IR) proximity sensors. Fig. 4 shows the transformation from present button-based panel to touchless sense switching panel using infrared proximity sensors.

Each infrared proximity sensor has one IR transmitter and one IR receiver. When these two are put together, they act as one single sense area (next-generation switch).
Conclusion
TSS technology is a solution to address one of the problems caused due to the current pandemic. The existing physical human-machine interactions via touch panels and switches pose life threat during pandemic situations as viruses can spread through physical contacts by infected/uninfected individuals.
In addition, the performance is maximised and wear-tear cost is reduced with the use of TSS. The design of TSS also gives the flexibility of configuring the behaviour of switching.
The functionality can be further extended to support virtual assistants like Alexa and Google Home with little hardware additions and make the equipment or device smarter.
Krishna Mohan Dani works as a senior technical architect in the embedded platform lab of HCL Technologies, Bengaluru. His professional interest includes architectural design and development of embedded software for automotive, aerospace and consumer electronics








